En este post
Michael Havey explica cómo pasar de un modelo de datos relacional a MongoDB y cómo interrogar este nuevo modelo.
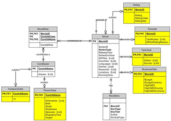
El modelo del que partimos contiene 4 entidades:
· Movie representa una película o serie
· Contributor representa una persona o compañía que tiene un rol en una película
· MovieRoles representa un rol específico de un contributor en una movie
· MovieDoc contiene texto sin estructurar (imágenes, docs,…) asociados a la película
En el diagrama vemos como se relacionan:



Deja un comentario