A través de JavaHispano leía el post sobre este interesante cliente visual para SGBDs: SQL Data Workshop.
Además de por ser una aplicación creada por una única persona (Miguel Angel Gil Ríos J) parece un cliente con funcionalidades muy interesantes (y como bien decía Miguel Angel mucho más agradable que el Squirrel).
Se trata de una aplicación open-source con licencia LGPL 100% Java hecha en Swing (lista para migrar a JavaFX ;)) con un editor visual de queries, gráficas y estadísticas integradas, capacidad de paginación, exportación,…
Lo he probado con MySQL y me ha funcionado a la perfección, he sido capaz de incluso usar el editor visual sin problema!!! (además he agradecido que tenga los drivers incluidos, al menos el de MySQL ;))
Que genera:
Ahí os dejo el link para descargarlo.
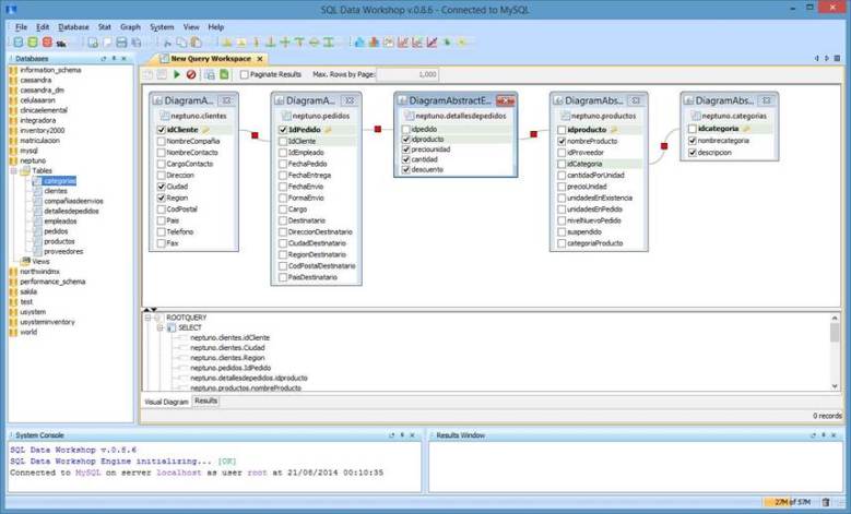
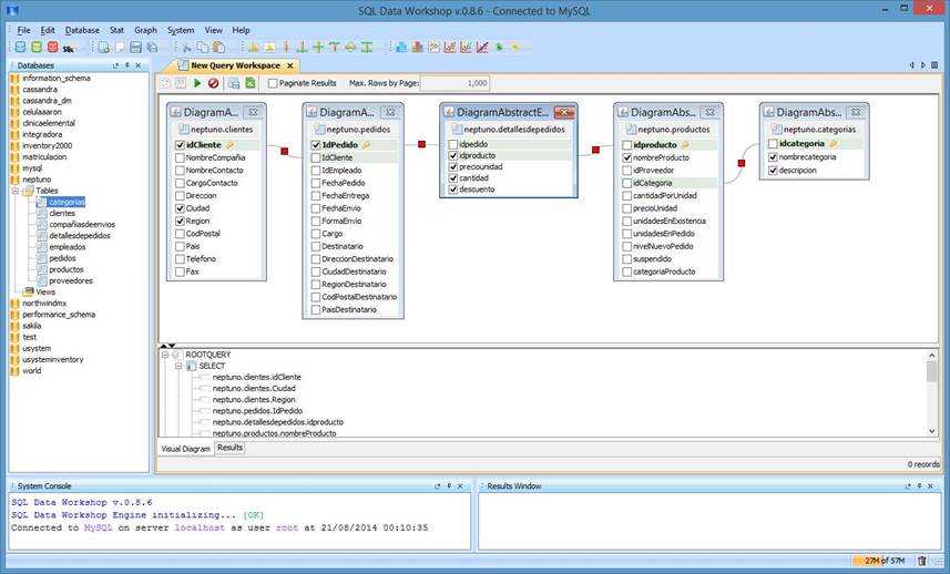
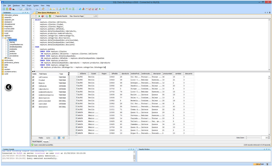
Y un par de screenshots que dan una idea sobre lo que permite:
Editor visual queries:
Lanzador Queries:
Gráficas:
Estadísticas:
Enhorabuena Miguel Angel por el gran trabajo!!! Aquí tienes a un nuevo usuario! 😉








Deja un comentario