Mogwai ERDesigner es una Herramienta para el diseño de diagramas Entidad-Relación y de bases de datos físicas al estilo de ERWIN muy interesante!.
Es una herramienta opensource desarrollada en Java que permite el modelado de base de datos desde el diseño conceptual hasta la generación de código.
Sus principales características:
• Basada en Java and can be run on Windows,Unix and Mac systems
• Ofrece un editor WYSIWYG editor para el diseño físico de la base de datos
• gestiona tablas, relaciones, vistas, dominios, tipos a medida, índices, comentarios,…
• genera vistas 3D para ver tu estructura y navegar por ellas
• Soporta el uso de un repositorio central
• Soporta las bases de datos MySQL, Oracle, Microsoft SQLServer, PostgreSQL, H2 and HypersonicSQL
• Crea las SQL DDL para tu base de datos
• Soporta ingeniería inversa
• Integra un control de versiones de esquemas
• Genera scripts para cualquier cambio
• Exporta el esquema como GIF, BMP, JPEG o SVG files
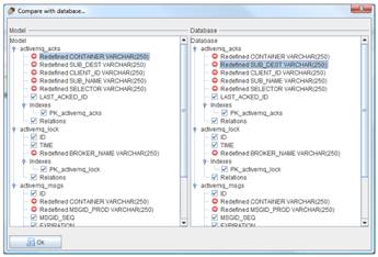
• Tiene una Herramienta de comparación de esquemas
• Genera documentación como PDF, HTML, RTF,…
• Analiza el modelo de base de datos para problemas comunes
• Genera aplicaciones OpenXava
Podéis ver en su manual todas las capacidades que ofrece:
Podéis descargarla desde este link









Deja un comentario