Seguro que muchos ya conocéis Selenium e incluso lo habéis usado para generar test de integración en la capa Web….pues para todos vosotros una herramienta a tener en cuenta (de hecho no entiendo porque no es más conocida):
Hace ya dos años que descubrí
y ahora que vuelvo a usarlo vuelve a sorprenderme 🙂
CubicTest es un plugin de Eclipse que integra las capacidades de Selenium y Watir (y alguna más) en Eclipse.
Podéis instalarlo en Eclipse desde su update site: http://boss.bekk.no/cubictest/update/) o bien descargarlo como una versión standalone aquí.
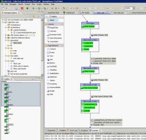
Y como una imagen vale más que mil palabras ahí va una imagen con la grabación realizada sobre el ejemplo vote de Spring Roo:
Entre otras funcionalidades de CubicTest:
· Grabación de test: las acciones ejecutadas en Firefox (u Opera que también lo soporta) generan la ejecución que se veía arriba.
· Crear manualmente test: para el caso de que creemos el test antes que la aplicación
· Correr test
· Generación de HTMLs a partir de un test: estos HTMLs contienen los campos incluidos en el test.
· Exportación de Test a Selenium y Watir
· Al crear proyecto CubicTest se crea un proyecto Maven2 que incluye un plugin Maven2 para lanzar los test en la compilación (mvn test)
La última versión de CubicTest es la 2.0.3, de marzo de 2010, respecto a la que conocía se ha mejorado el interfaz, esta versión no requiere ninguna configuración. Creas el proyecto y a grabar.


Deja un comentario