es un DDS (Data Distribution Service) de mensajería de tiempo real, capaz de dar un comportamiento determinista incluso cuando coordina muchos mensajes.
Es un bus de mensajería pensado para sistemas críticos o con una gran cantidad de mensajes, se usa en sectores aeroespaciales y de defensa, así como en industria, telcos y en SCADAs.
La Arquitectura de OpenSplice DDS es abierta, su núcleo básico está disponible como Open Source (licenciado bajo LGPLv3).
También ofrece diferentes paquetes de suscripción que aseguran a los clientes la actualización y el soporte de la tecnología por el fabricante, añadiendo módulos interesantes:
Algunas de las características más interesantes de OpenSplice DDS son:
· Rendimiento: puede distribuir millones de datos por segundo con latencias de microsegundos.
· Basado en estándares: API para OMG Data Distribution Service for Real-Time Systems (DDS) v1.2 y para OMG Data Distribution Service Interoperability v2.1
· Soporte Plataformas: Soporta SO Linux, Windows, AIX y Solaris, además de VxWorks, INTEGRITY,…. Su API está disponible en C, C++, Java y C#.
· Muchas implantaciones: en diferentes áreas.
Podéis consultar su Getting Started aquí. y su Guía de Referencia Java
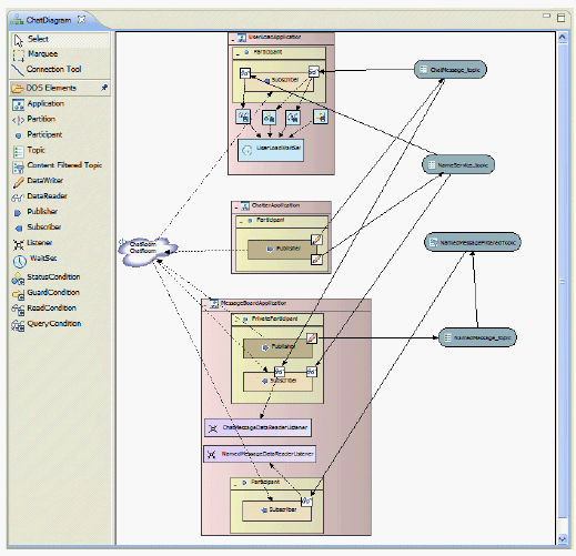
OpenSplice DDE ofrece una herramienta de modelado llamada Power Tools basada en Eclipse que simplifica la creación de aplicaciones.
Aquí se pueden ver algunos de sus partners y de sus usuarios:





Deja un comentario